Shop
✓ Warenwirtschaft SQL-Datenbank Made in Germany

Lagersoftware für Lagerverwaltung, Inventur und Bestandsführung

LAGER 6000 ist eine Lagersoftware für kleine und mittlere Unternehmen. Sie verwalten Artikel, Lagerbestände, Wareneingänge, Warenausgänge und Inventur in einer lokalen Windows-Software mit offener SQL-Datenbank und Barcode-Scanner-Anbindung.

Schon ab 349 EUR - einmalig, ohne Abo

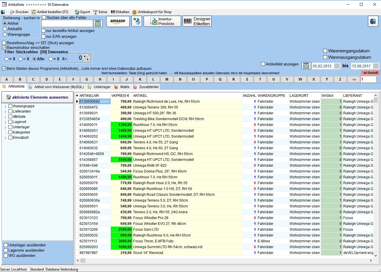
Lagersoftware LAGER 6000 für Lagerverwaltung und Inventur

Warenwirtschaftssystem aus Deutschland - offen und flexibel

Wir entwickeln LAGER 6000 seit 1996 hier in Bad Oeynhausen, Nordrhein-Westfalen. Was als einfaches Lagerprogramm begonnen hat, ist heute ein ausgereiftes Warenwirtschaftssystem (WaWi), das in Handwerksbetrieben, Handelsunternehmen und Produktionsfirmen laeuft.

Dabei haben wir uns immer an einem Grundsatz orientiert: Eine Warenwirtschaft muss sich an Ihr Unternehmen anpassen - nicht umgekehrt. Deshalb setzen wir auf eine offene SQL-Datenbank, die Sie selbst erweitern und mit anderen Systemen vernetzen koennen.

Die Lagersoftware macht genau das, was eine professionelle Bestandsverwaltung machen soll: Lagerbestaende fuehren, Warenbewegungen buchen, Inventuren durchfuehren. Mit Artikelverwaltung, Mobilscanner-Anbindung fuer schnelle Erfassung und Lagermanagement fuer mehrere Arbeitsplaetze.

Was uns von anderen Warenwirtschaftssystemen unterscheidet

Viele Anbieter von Lagersoftware und WaWi setzen auf geschlossene Systeme. Ihre Daten sind eingesperrt, Schnittstellen kosten extra, und fuer jede Anpassung brauchen Sie den Hersteller. LAGER 6000 ist anders: Die SQL-Datenbank ist vollstaendig offen und dokumentiert.

Das bedeutet: Sie koennen Ihre Daten aus der Bestandsverwaltung mit jedem SQL-Tool auswerten, eigene Berichte zur Artikelverwaltung erstellen und das Lagermanagement in Ihre bestehende IT-Landschaft integrieren. Ob ERP-Anbindung, Webshop-Schnittstelle oder individuelle Lagerbestand-Auswertungen - mit einer offenen Datenbank ist vieles moeglich.

Was ist Lagersoftware?

Lagersoftware hilft Unternehmen dabei, Artikel, Lagerbestände und Warenbewegungen zentral zu verwalten. Statt Bestände in Excel-Listen oder getrennten Systemen zu pflegen, werden Wareneingang, Warenausgang, Lagerort, Mindestbestand und Inventur in einer gemeinsamen Datenbank geführt.

LAGER 6000 verbindet Bestandsverwaltung, Artikelverwaltung, Inventursoftware, Barcode-Erfassung und Auswertungen in einer Windows-Lösung. Die offene SQL-Datenbank macht die Lagersoftware besonders interessant für Betriebe, die eigene Berichte, Schnittstellen oder individuelle Auswertungen benötigen.

Lagersoftware kaufen oder mieten?

Bei Lagersoftware gibt es große Unterschiede: Abo-Systeme wirken am Anfang günstig, verursachen aber dauerhaft laufende Kosten. LAGER 6000 ist als Einmalkauf erhältlich und läuft lokal auf Ihrem Windows-System.

LösungVorteilWorauf Sie achten sollten
EinmalkaufKeine monatlichen Software-GebührenEinmalige Anschaffungskosten
Abo-LagersoftwareNiedriger EinstiegDauerhafte monatliche Kosten
Cloud-LagersoftwareOnline-Zugriff auf DatenAbhängigkeit von Internet und Anbieter
Lokale LagersoftwareDaten bleiben im eigenen SystemInstallation und Datenbank-Einrichtung erforderlich

Das sagen unsere Kunden

Erfahrungen von Unternehmen, die LAGER 6000 im Einsatz haben

★★★★★

"Endlich eine Lagersoftware die einfach funktioniert. Unsere Inventur war in 2 Stunden erledigt statt wie frueher 2 Tage."

TB

Thomas Berger

Geschaeftsfuehrer, Handelsunternehmen
★★★★★

"Die Anbindung an unseren Mobilscanner hat auf Anhieb geklappt. Super Support bei der Einrichtung."

SH

Sandra Hoffmann

Lagerleitung, Produktionsbetrieb
★★★★★

"Wir nutzen LAGER 3000 seit 8 Jahren im Netzwerk mit 5 Arbeitsplaetzen. Laeuft stabil und die Updates sind immer problemlos."

KW

Klaus-Dieter Weber

IT-Leiter, Grosshandel
★★★★☆

"Uebersichtliche Artikelverwaltung und schnelle Bestandsabfrage. Genau das was wir fuer unser Ersatzteillager gebraucht haben."

PS

Petra Schulze

Einkauf, Handwerksbetrieb

Fuer wen eignet sich unser Warenwirtschaftssystem?

LAGER 6000 ist fuer kleine und mittlere Unternehmen gedacht, die ihre Lagerbestaende professionell mit einer Bestandsverwaltung verwalten moechten. Das koennen Handelsunternehmen sein, Handwerksbetriebe mit Materialwirtschaft, Produktionsfirmen oder Dienstleister mit Ersatzteillager.

Besonders gut passt unsere WaWi zu Unternehmen, die Wert auf eine offene Datenbank legen. Also Firmen, die ihre eigenen Auswertungen zur Artikelverwaltung fahren moechten, Schnittstellen zu anderen Systemen brauchen oder einfach unabhaengig vom Softwarehersteller sein wollen.

Unsere Kunden schaetzen vor allem die Flexibilitaet des Lagermanagements: Sie koennen das Lagerprogramm als Einzelplatzloesung nutzen oder im Netzwerk mit mehreren Arbeitsplaetzen. Die Mobilscanner-Anbindung beschleunigt Warenein- und -ausgaenge erheblich - besonders bei der Inventur zahlt sich das aus.

Warum LAGER 6000?

Die wichtigsten Gruende fuer unser Lagerprogramm

✓ Offene SQL-Datenbank

Voller Zugriff auf Ihre Daten mit MariaDB/MySQL. Eigene Auswertungen, Schnittstellen und Erweiterungen - alles moeglich ohne Zusatzkosten. Mehr erfahren

✓ Mobilscanner-Anbindung

Warenein- und -ausgaenge per Barcode-Scanner erfassen. Schneller, fehlerfreier und effizienter als manuelle Eingabe - besonders bei der Inventur.

✓ Netzwerkfaehig

Mehrere Arbeitsplaetze greifen gleichzeitig auf dieselbe Datenbank zu. Echtzeit-Synchronisation der Bestaende im gesamten Unternehmen.

✓ Einmalkauf statt Abo

Ab 349 Euro gehoert die Lagersoftware ohne Abo Ihnen. Keine monatlichen Gebuehren, keine boesen Ueberraschungen. Updates sind im Preis dabei.

✓ Deutscher Support

Wenn Sie anrufen, sprechen Sie direkt mit uns - den Entwicklern. Kein Callcenter, keine Warteschleife. Und per TeamViewer loesen wir Probleme schnell.

✓ 25 Jahre Erfahrung

Seit 1996 entwickeln wir Lagersoftware in Deutschland. Das heisst: viele tausend Stunden Praxiserfahrung, viele geloeste Probleme, ausgereifte Software.

SQL-Datenbank, Mobilscanner, Netzwerk - was bedeutet das?

SQL-Datenbank: LAGER 6000 speichert alle Daten in einer MariaDB/MySQL-Datenbank. Das ist ein Industriestandard, den Sie mit kostenlosen Tools wie DBeaver direkt abfragen und bearbeiten koennen. Keine proprietaeren Formate, keine Abhaengigkeit vom Hersteller.

Mobilscanner: Statt Artikelnummern muehsam einzutippen, scannen Sie einfach den Barcode. Das geht mit guenstigen USB-Scannern am PC oder mit mobilen Handscannern, die per WLAN mit dem System verbunden sind. Besonders bei der Inventur spart das enorm viel Zeit.

Netzwerk/Multiuser: Mehrere Mitarbeiter koennen gleichzeitig mit LAGER 6000 arbeiten - jeder an seinem Arbeitsplatz, aber alle mit denselben aktuellen Bestandsdaten. Aenderungen werden sofort synchronisiert, sodass niemand mit veralteten Zahlen arbeitet.

Lagersoftware fuer Ihre Branche

LAGER 6000 passt sich an Ihren Betrieb an

Haeufige Fragen zur Lagersoftware

Die wichtigsten Antworten auf einen Blick

Welche Lagersoftware eignet sich für kleine Unternehmen?
Für kleine Unternehmen eignet sich Lagersoftware, die schnell eingerichtet ist, Artikel und Bestände übersichtlich verwaltet und ohne dauerhafte Abo-Kosten genutzt werden kann. LAGER 6000 läuft lokal auf Windows und kann als Einzelplatz oder im Netzwerk eingesetzt werden.
Kann Lagersoftware mit Barcode-Scannern arbeiten?
Ja, LAGER 6000 unterstützt USB-Barcode-Scanner und mobile Scanner für Wareneingang, Warenausgang, Etikettendruck und Inventur.
Was ist der Unterschied zwischen Lagersoftware und Warenwirtschaft?
Lagersoftware konzentriert sich auf Lagerbestand, Artikel, Lagerorte und Inventur. Warenwirtschaft geht meist weiter und umfasst zusätzlich Einkauf, Verkauf, Lieferanten und Auswertungen. LAGER 6000 deckt Lagerverwaltung und wichtige Warenwirtschafts-Funktionen ab.
Gibt es Lagersoftware ohne monatliche Gebühren?
Ja. LAGER 6000 ist als Einmalkauf ab 349 Euro erhältlich. Es fallen keine monatlichen Software-Abos an.
Was kostet die Lagersoftware LAGER 6000?
LAGER 6000 gibt es als Einmalkauf ab 349 Euro. Es fallen keine monatlichen Gebuehren oder Abo-Kosten an.
Welche Datenbank verwendet das Lagerprogramm?
LAGER 6000 arbeitet mit einer offenen SQL-Datenbank (MariaDB/MySQL). Die Datenbank ist vollstaendig zugaenglich und kann mit Tools wie DBeaver bearbeitet werden.
Ist LAGER 6000 netzwerkfaehig?
Ja, LAGER 6000 ist vollstaendig multiuser-faehig. Mehrere Arbeitsplaetze koennen gleichzeitig auf dieselbe Datenbank zugreifen. Die Bestaende werden in Echtzeit synchronisiert.
Unterstuetzt die Lagersoftware Mobilscanner?
Ja, LAGER 6000 unterstuetzt die Anbindung von Mobilscannern und USB-Barcode-Scannern fuer schnelle Warenein- und -ausgaenge sowie fuer die Inventur.
Kann ich meine Daten exportieren und auswerten?
Ja, dank der offenen SQL-Datenbank haben Sie vollen Zugriff auf alle Ihre Daten. Sie koennen eigene Auswertungen erstellen, Daten exportieren und Schnittstellen zu anderen Systemen aufbauen.
Gibt es Support bei Problemen?
Ja, wir bieten telefonischen Support und Fernwartung per TeamViewer. Sie sprechen direkt mit unseren Entwicklern - keine Callcenter, keine Warteschleifen.

Bereit fuer effizientere Lagerverwaltung?

Jeder Tag mit unuebersichtlichen Excel-Listen oder veralteten Bestandszahlen ist ein Tag zu viel. Mit LAGER 6000 haben Sie Ihre Lagerbestaende im Griff - transparent, aktuell und jederzeit auswertbar.

Wir unterstuetzen Sie beim Umstieg: Datenmigration aus Ihrem alten System, Einrichtung der Datenbank, erste Schritte - all das ist bei uns Standard. Rufen Sie einfach an oder schreiben Sie eine Mail.

Weitere Einsatzbereiche für LAGER 6000

Zusätzliche Themenseiten für Branchen und Lagerarten.

Fahrradladen · Ersatzteillager · Onlinehandel · Großhandel · Produktion · Werkstatt · Textilhandel · Elektrofachhandel · Weinhandel · Zoohandel

Wichtige Lager-Themen

Bereit fuer eine Lagersoftware, die mitwaechst?

Entdecken Sie LAGER 6000 - das Lagerprogramm aus Deutschland mit offener SQL-Datenbank. Fragen? Rufen Sie uns an: 05731 - 259 42 48

Shop